AgentScope Java 核心架构深度解析(推荐)
作者:wasp
AgentScope Java 核心架构深度解析:从零到生产级的智能体框架
摘要
AgentScope Java 是一个面向生产环境的智能体编程框架,它巧妙地将大语言模型的推理能力、工具调用、记忆管理和多智能体协作整合在一起。本文将从架构设计者的视角,深入剖析这个框架的核心机制,看看它是如何让开发者用几行代码就能构建出具备自主决策能力的 AI 智能体的。我们会从 ReAct 推理循环、工具系统、记忆管理、多智能体协作和生产就绪特性这五个维度,逐一拆解其实现原理。

1. 入口类与核心架构
1.1 入口类:ReActAgent
AgentScope 的核心入口是 ReActAgent,这是框架中最常用的智能体实现。它采用建造者模式,让配置变得非常直观:
ReActAgent agent = ReActAgent.builder()
.name("Assistant")
.sysPrompt("You are a helpful assistant.")
.model(DashScopeChatModel.builder()
.apiKey(System.getenv("DASHSCOPE_API_KEY"))
.modelName("qwen-plus")
.build())
.memory(new InMemoryMemory())
.toolkit(new Toolkit())
.maxIters(10)
.build();
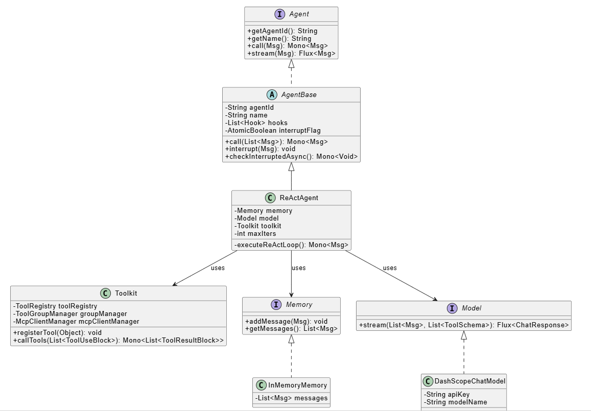
从代码结构来看,ReActAgent 继承自 AgentBase,而 AgentBase 又实现了 Agent 接口。这种设计让框架既保证了灵活性,又提供了统一的基础能力。
1.2 核心类关系图

从类图可以看出,整个框架采用了清晰的层次结构:
- Agent 接口:定义了智能体的基本契约
- AgentBase:提供基础设施(Hook、中断、状态管理)
- ReActAgent:实现具体的 ReAct 循环逻辑
- Toolkit:管理工具注册和执行
- Memory:管理对话历史
2. ReAct 推理循环:智能体的"思考-行动"机制
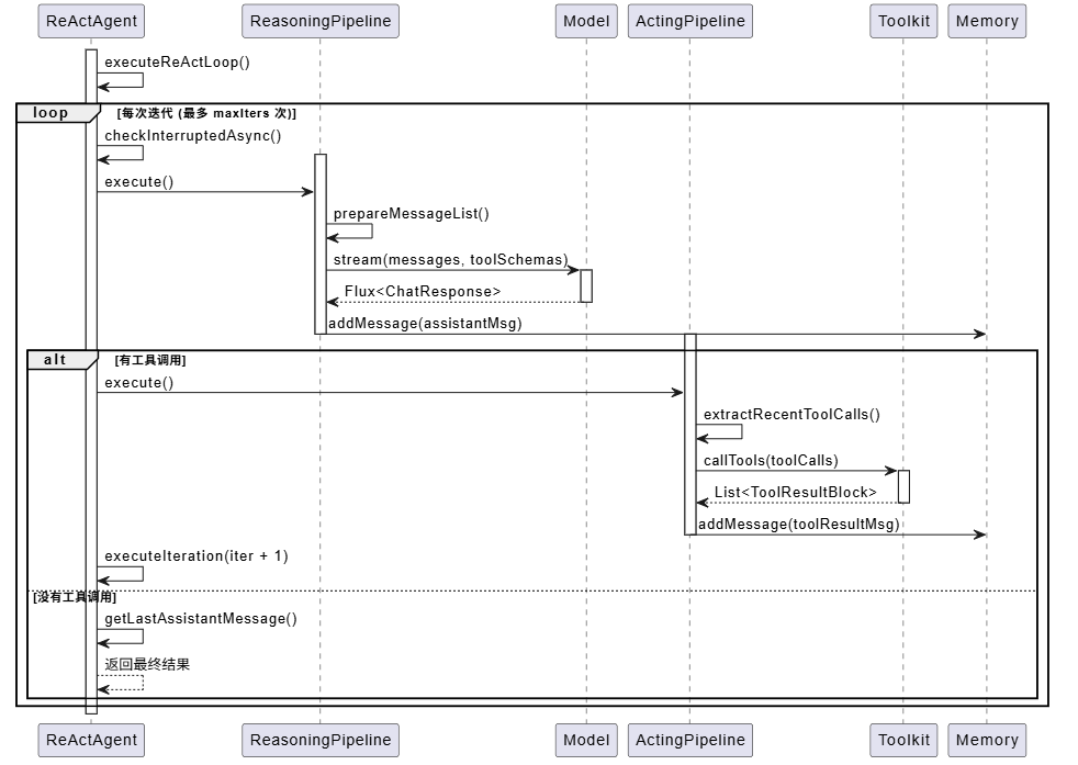
2.1 ReAct 循环流程
ReAct(Reasoning and Acting)是 AgentScope 的核心模式,它让智能体能够在推理和行动之间循环,直到完成任务或达到最大迭代次数。

2.2 关键技术点
Pipeline 模式:框架将推理和行动阶段分别封装成 ReasoningPipeline 和 ActingPipeline,每个 Pipeline 负责一个阶段的完整流程。这样做的好处是职责清晰,易于扩展和维护。
看一段核心代码:
private Mono<Msg> executeIteration(int iter, StructuredOutputHandler handler) {
if (iter >= maxIters) {
return summarizing(handler);
}
return checkInterruptedAsync()
.then(reasoning(handler))
.then(Mono.defer(this::checkInterruptedAsync))
.then(Mono.defer(() -> actingOrFinish(iter, handler)));
}
这里有几个巧妙的设计:
- 响应式编程:使用
Mono.then()链式调用,保证执行顺序 - 中断检查:在关键节点检查中断标志,支持安全中断
- 延迟执行:使用
Mono.defer()确保每次迭代都重新计算
流式处理:推理阶段使用 Flux<ChatResponse> 进行流式处理,这意味着模型返回的内容是分块到达的,框架会实时处理每个块并触发相应的 Hook,让开发者能够实时看到智能体的"思考过程"。
3. 工具调用系统:让智能体"动手"的能力
3.1 工具注册与调用流程
工具系统是 AgentScope 的一大亮点,它让智能体能够调用外部功能,比如查询数据库、调用 API、执行计算等。

3.2 工具系统的设计亮点
注解驱动:工具注册非常简单,只需要在方法上添加 @Tool 注解:
@Tool(name = "get_current_time", description = "Get current time")
public String getCurrentTime(@ToolParam(name = "timezone") String timezone) {
ZoneId zoneId = ZoneId.of(timezone);
LocalDateTime now = LocalDateTime.now(zoneId);
return now.format(DateTimeFormatter.ofPattern("yyyy-MM-dd HH:mm:ss"));
}
框架会自动:
- 解析方法签名
- 生成 JSON Schema(用于 LLM 理解工具)
- 处理参数转换(JSON → Java 对象)
- 执行方法并转换结果
工具组管理:ToolGroupManager 允许将工具分组,动态激活/停用某些工具组。这在复杂场景中非常有用,比如不同阶段需要不同的工具集。
MCP 协议支持:框架原生支持 Model Context Protocol,这意味着可以轻松集成外部 MCP 服务提供的工具,无需编写额外的集成代码。
并行执行:ParallelToolExecutor 支持并行执行多个工具调用,提高效率。当模型同时调用多个工具时,它们可以并行执行,而不是串行等待。
4. 记忆管理:智能体的"记忆"系统
4.1 记忆系统架构
AgentScope 将记忆分为两类:短期记忆(Memory)和长期记忆(LongTermMemory)。

4.2 记忆管理的实现细节
短期记忆:InMemoryMemory 是最简单的实现,它将消息存储在内存中的 List<Msg> 中。每次调用智能体时,用户消息和智能体回复都会被添加到记忆中,形成完整的对话历史。
长期记忆:长期记忆通过 LongTermMemoryTools 暴露给智能体,智能体可以主动调用 search_memory 和 add_memory 工具。框架还支持自动管理模式,通过 StaticLongTermMemoryHook 在特定时机自动保存重要信息。
状态持久化:Memory 接口继承自 StateModule,这意味着记忆可以被序列化并持久化到会话存储中。配合 Session 系统,可以实现对话的保存和恢复。
5. 多智能体协作:MsgHub 的巧妙设计
5.1 多智能体通信流程
MsgHub 是 AgentScope 中实现多智能体协作的核心组件,它解决了智能体之间消息传递的繁琐问题。

5.2 MsgHub 的设计精髓
自动广播机制:当智能体加入 MsgHub 后,框架会自动设置订阅关系。每个智能体发送的消息会自动广播给其他参与者,无需手动调用 observe()。
观察者模式:AgentBase 维护了一个 hubSubscribers 映射,记录每个 Hub 的订阅者列表。当智能体调用 call() 时,框架会自动将消息发送给所有订阅者。
看一段关键代码:
// AgentBase 中的消息广播逻辑
private void broadcastToSubscribers(String hubName, Msg msg) {
List<AgentBase> subscribers = hubSubscribers.get(hubName);
if (subscribers != null) {
for (AgentBase subscriber : subscribers) {
subscriber.observe(msg).subscribe();
}
}
}
生命周期管理:MsgHub 实现了 AutoCloseable 接口,可以使用 try-with-resources 自动清理订阅关系,避免内存泄漏。
6. 生产就绪特性:企业级能力
6.1 安全中断机制
AgentScope 提供了完整的中断机制,支持在任意时刻安全地暂停智能体执行:
// 外部中断
agent.interrupt(userMsg);
// 智能体内部检查点
return checkInterruptedAsync()
.then(doWork())
.flatMap(result -> checkInterruptedAsync().thenReturn(result));
中断机制使用 AtomicBoolean 标志位和响应式编程模式,确保中断信号能够正确传播到 Mono 链中。
6.2 Hook 系统:可观测性和扩展性
Hook 系统允许开发者在智能体执行的关键点注入自定义逻辑:
agent.addHook(new Hook() {
@Override
public Mono<List<Msg>> onPreReasoning(PreReasoningEvent event) {
// 在推理前修改消息
return Mono.just(modifiedMessages);
}
@Override
public Mono<Void> onPostActing(PostActingEvent event) {
// 在工具执行后记录日志
logger.info("Tool executed: {}", event.getToolCall());
return Mono.empty();
}
});
框架定义了多个 Hook 事件类型,覆盖了智能体执行的各个阶段,这让监控、日志、调试变得非常方便。
6.3 响应式架构
整个框架基于 Project Reactor,所有异步操作都返回 Mono<T> 或 Flux<T>。这种设计带来的好处是:
- 非阻塞执行:不会因为等待 I/O 而阻塞线程
- 背压处理:Flux 天然支持背压,避免内存溢出
- 组合能力:可以轻松组合多个异步操作
6.4 状态管理与会话持久化
StateModule 接口提供了统一的状态管理能力,任何实现了该接口的组件都可以被序列化和持久化。配合 Session 系统,可以实现:
- 对话历史的保存和恢复
- 智能体状态的持久化
- 多租户隔离
7. 使用示例:快速上手
7.1 基础对话示例
// 创建模型
DashScopeChatModel model = DashScopeChatModel.builder()
.apiKey(System.getenv("DASHSCOPE_API_KEY"))
.modelName("qwen-plus")
.build();
// 创建智能体
ReActAgent agent = ReActAgent.builder()
.name("Assistant")
.sysPrompt("You are a helpful assistant.")
.model(model)
.memory(new InMemoryMemory())
.toolkit(new Toolkit())
.build();
// 调用智能体
Msg response = agent.call(Msg.builder()
.role(MsgRole.USER)
.textContent("Hello!")
.build()).block();
System.out.println(response.getTextContent());
7.2 工具调用示例
// 定义工具类
public class SimpleTools {
@Tool(name = "calculate", description = "Calculate math expression")
public String calculate(@ToolParam(name = "expression") String expr) {
// 执行计算逻辑
return result;
}
}
// 注册工具
Toolkit toolkit = new Toolkit();
toolkit.registerTool(new SimpleTools());
// 创建带工具的智能体
ReActAgent agent = ReActAgent.builder()
.toolkit(toolkit)
// ... 其他配置
.build();
7.3 多智能体协作示例
// 创建多个智能体
ReActAgent alice = ReActAgent.builder().name("Alice").build();
ReActAgent bob = ReActAgent.builder().name("Bob").build();
// 使用 MsgHub 进行协作
try (MsgHub hub = MsgHub.builder()
.participants(alice, bob)
.build()) {
hub.enter().block();
// Alice 的回复会自动广播给 Bob
alice.call().block();
// Bob 的回复会自动广播给 Alice
bob.call().block();
}
8. 总结
AgentScope Java 是一个设计精良的智能体框架,它在易用性和功能完整性之间找到了很好的平衡。通过本文的分析,我们可以看到:
- ReAct 循环:通过 Pipeline 模式实现了清晰的推理-行动循环,支持流式处理和中断
- 工具系统:注解驱动的工具注册、工具组管理、MCP 协议支持,让扩展变得简单
- 记忆管理:分离的短期和长期记忆,支持多种存储后端和持久化
- 多智能体协作:MsgHub 的自动广播机制大大简化了多智能体应用的开发
- 生产就绪:安全中断、Hook 系统、响应式架构、状态管理,这些特性让框架能够应对企业级需求
框架的架构设计体现了几个重要的软件工程原则:
- 单一职责:每个组件都有明确的职责
- 开闭原则:通过接口和抽象类支持扩展
- 依赖倒置:依赖抽象而非具体实现
- 响应式编程:充分利用 Reactor 的能力
对于开发者来说,AgentScope Java 提供了从简单对话到复杂多智能体系统的完整解决方案,同时保持了代码的简洁性和可维护性。无论是快速原型开发还是生产环境部署,这个框架都能很好地满足需求。
到此这篇关于AgentScope Java 核心架构深度解析的文章就介绍到这了,更多相关AgentScope Java 架构内容请搜索脚本之家以前的文章或继续浏览下面的相关文章希望大家以后多多支持脚本之家!
