IDEA查看Maven依赖树与解决Jar包冲突的方法
作者:Knight_AL
这篇文章主要介绍了如何使用IDEA查看Maven依赖树,找出冲突的jar包,并提供了解决冲突的方法,包括使用排除(exclusion)和在dependencyManagement中强制指定版本,需要的朋友可以参考下
模拟依赖冲突
<dependencies>
<dependency>
<groupId>org.springframework</groupId>
<artifactId>spring-webmvc</artifactId>
<version>6.0.9</version>
</dependency>
<dependency>
<groupId>org.springframework</groupId>
<artifactId>spring-aop</artifactId>
<version>5.3.23</version>
</dependency>
</dependencies>
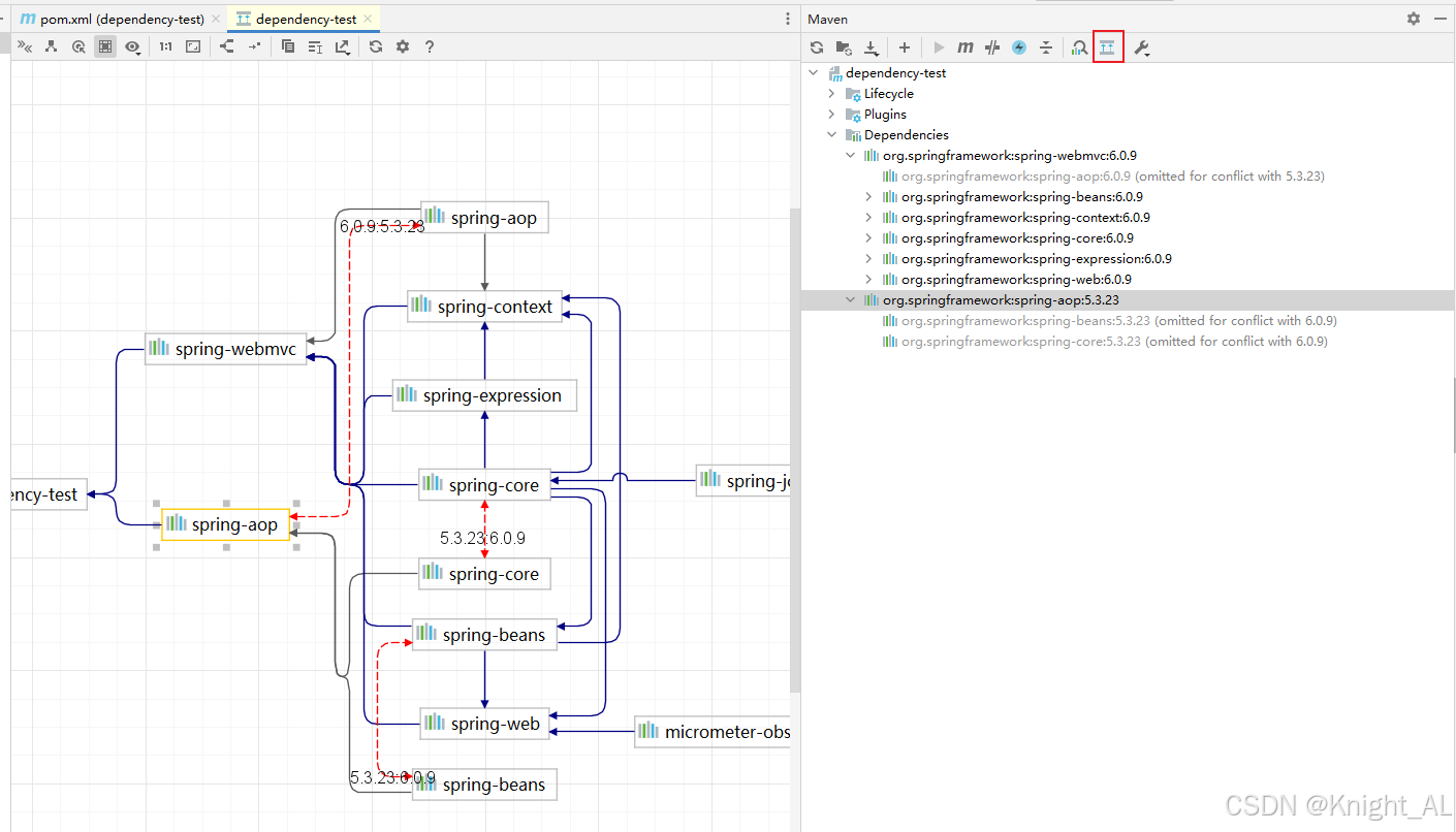
一、查看依赖树
方法 1:IDEA 自带 Maven 工具
打开右侧 Maven 工具栏(快捷键 Alt+Shift+M / View > Tool Windows > Maven)。
找到你的项目,展开 Dependencies 节点。
- 这里能看到所有依赖树结构。
- 如果某个依赖有冲突,IDEA 通常会用 灰色/红色字体标注出被排除或版本冲突的 jar。
鼠标悬停在依赖上,可以看到它的 来源(哪个依赖引入的)。

方法 2:使用命令行
在项目根目录执行:
mvn dependency:tree
这会打印依赖树,例如:
[INFO] org.example:dependency-test:jar:1.0-SNAPSHOT [INFO] +- org.springframework:spring-webmvc:jar:6.0.9:compile [INFO] | +- org.springframework:spring-beans:jar:6.0.9:compile [INFO] | +- org.springframework:spring-context:jar:6.0.9:compile [INFO] | +- org.springframework:spring-core:jar:6.0.9:compile [INFO] | | \- org.springframework:spring-jcl:jar:6.0.9:compile [INFO] | +- org.springframework:spring-expression:jar:6.0.9:compile [INFO] | \- org.springframework:spring-web:jar:6.0.9:compile [INFO] | \- io.micrometer:micrometer-observation:jar:1.10.7:compile [INFO] | \- io.micrometer:micrometer-commons:jar:1.10.7:compile [INFO] \- org.springframework:spring-aop:jar:5.3.23:compile
org.springframework:spring-beans:jar:6.0.9:compile用的6.0.0的版本
如果树太大,可以加过滤:
mvn dependency:tree -Dincludes=org.springframework
方法 3:IDEA 插件(推荐)
安装 Maven Helper 插件(在 IDEA 插件市场搜索)。
打开 pom.xml,底部会出现 Dependency Analyzer 标签页。
在这个面板里,可以:
- 一键查看依赖树
- 高亮显示冲突 jar 包
- 直接右键选择 Exclude 依赖

二、找出冲突 jar 包
- 在依赖树里寻找 同一个 groupId + artifactId 但不同版本的依赖。
例如:
org.springframework:spring-beans:6.0.9 org.springframework:spring-beans:5.3.23 (omitted for conflict)
- 表示
spring-beans有两个版本冲突。 - Maven 默认会选 路径最短(离项目最近)的依赖,其他版本就会被排除(omitted)。
但有时候这个版本并不是你想要的,就需要手动干预。
三、解决冲突(exclusion)
在 pom.xml 中找到冲突依赖的 上游依赖,添加 exclusion。
例如,如果 spring-boot-starter 引入了错误的 commons-logging,可以这样写:
<dependency>
<groupId>org.springframework</groupId>
<artifactId>spring-webmvc</artifactId>
<version>6.0.9</version>
<exclusions>
<exclusion>
<groupId>org.springframework</groupId>
<artifactId>spring-beans</artifactId>
</exclusion>
</exclusions>
</dependency>
或者如果只是版本不一致,可以在 dependencyManagement 里强制指定版本:
<dependencyManagement>
<dependencies>
<dependency>
<groupId>org.springframework</groupId>
<artifactId>spring-beans</artifactId>
<version>5.3.23</version>
</dependency>
</dependencies>
</dependencyManagement>

四、总结
- 快速看依赖树 → IDEA 自带依赖树 或
mvn dependency:tree。 - 高效排查冲突 → 装 Maven Helper 插件,直观显示冲突。
- 解决冲突 → 用
exclusion排除不需要的包,或在dependencyManagement锁定版本。
到此这篇关于IDEA查看Maven依赖树与解决Jar包冲突的方法的文章就介绍到这了,更多相关IDEA查看Maven依赖树内容请搜索脚本之家以前的文章或继续浏览下面的相关文章希望大家以后多多支持脚本之家!
